New Configuration - Online Equipment
CFW300
In the following example, we'll create a configuration with CFW300. The windows may look different if you configure other devices.
1) New Configuration Button/Menu Item
On the File menu, click New Configuration.

You can also use the keyboard shortcut (Ctrl+Shift+C) or the New Configuration button on the Toolbar:
2) New Configuration Window
A window will appear for entering the name of the configuration and the first resource to be created. Enter the names in the respective fields and click Next.

NOTE! This window allows you to create a Resource or an Application. Applications are restricted to specific product versions. Consult the device manual for more information about Applications.
3) Communication Configuration
The next window sets the communication options for the device.

4) Selecting Communication Options
Choose the correct communication options.
If you select a device, the device's default communication configuration will be loaded in the window.
However, make sure the configuration in the window matches the device's configuration. If not, update this window according to the device's configuration.

NOTE!
- In this example, the accessory CFW300-CUSB is being used, which in Windows appears as a USB serial port (virtual COM port);
- When the cable is connected to the computer/device, the Windows Device Manager displays the name of the created USB serial port.
5) Testing Communication
You can verify that communication is successful by clicking the Test button in this window.
The status field is updated. The connected device appears in the status field.

Then click Next.
6) Device Selection
The window displays the device connected to the created resource.

7) Read ID
If you click the Read ID button, a window will open with the device information. Click OK to close.
To proceed to the next step, click Next.
8) Import from WLP
A new window appears where you can import a CFW100 Ladder project developed in WLP (WEG Ladder Programmer).

Click Finish to complete the wizard.
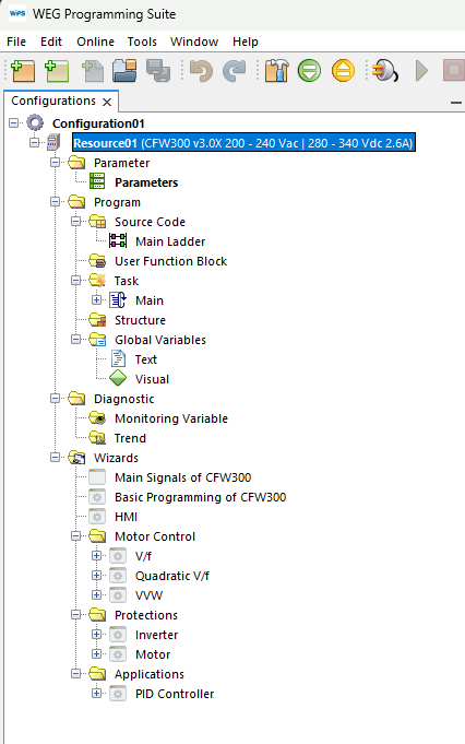
9) Configuration Tree
At the end of these steps, the configuration tree should look similar to the image below.

10) Resource Properties
Setup settings can be changed later in resource properties.

NOTE!: Depending on the device, new windows may appear from this step onward, with initial configurations and guided startups.