Nueva configuración - Equipo en línea
CFW300
En el siguiente ejemplo, crearemos una configuración con CFW300. Las ventanas pueden verse diferentes si configura otros dispositivos.
1) Botón/Opción de menú "Nueva configuración"
En el menú Archivo, haga clic en Nueva configuración.

También puede usar el atajo de teclado (Ctrl+Mayús+C) o el botón Nueva configuración de la barra de herramientas:
2) Ventana de nueva configuración
Aparecerá una ventana para introducir el nombre de la configuración y el primer recurso que se creará. Introduzca los nombres en los campos correspondientes y haga clic en Siguiente.

NOTA: Esta ventana le permite crear un Recurso o una Aplicación. Las aplicaciones están restringidas a versiones específicas del producto. Consulte el manual del dispositivo para obtener más información sobre las aplicaciones.
3) Configuración de comunicación
La siguiente ventana configura las opciones de comunicación del dispositivo.

4) Selección de opciones de comunicación
Seleccione las opciones de comunicación correctas.
Si selecciona un dispositivo, se cargará en la ventana su configuración de comunicación predeterminada.
Sin embargo, asegúrese de que la configuración de la ventana coincida con la del dispositivo. De lo contrario, actualice esta ventana según la configuración del dispositivo.

NOTA
- En este ejemplo, se utiliza el accesorio CFW300-CUSB, que en Windows aparece como un puerto serie USB (puerto COM virtual).
- Al conectar el cable al ordenador/dispositivo, el Administrador de dispositivos de Windows muestra el nombre del puerto serie USB creado.
5) Prueba de comunicación
Puede verificar que la comunicación se ha establecido correctamente haciendo clic en el botón Probar en esta ventana.
El campo de estado se actualiza. El dispositivo conectado aparece en el campo de estado.

Luego, haga clic en Siguiente.
6) Selección de dispositivo
La ventana muestra el dispositivo conectado al recurso creado.

7) Leer ID
Si hace clic en el botón Leer ID, se abrirá una ventana con la información del dispositivo. Haga clic en Aceptar para cerrar.
Para continuar con el siguiente paso, haga clic en Siguiente.
8) Importar desde WLP
Aparecerá una nueva ventana donde puede importar un proyecto Ladder CFW100 desarrollado en WLP (WEG Ladder Programmer).

Haga clic en Finalizar para completar el asistente.
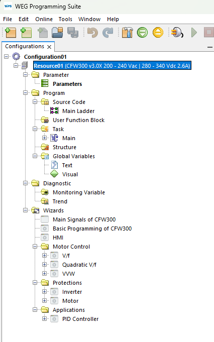
9) Árbol de configuración
Al finalizar estos pasos, el árbol de configuración debería ser similar a la imagen de abajo.

10) Propiedades del recurso
La configuración se puede modificar posteriormente en propiedades del recurso.

NOTA: Dependiendo del dispositivo, es posible que aparezcan nuevas ventanas a partir de este paso, con configuraciones iniciales e inicios guiados.