Bloco que executa uma escrita de até 128 dados binários (via Write Single Coil ou Write Multiple Coils) em um escravo em rede Modbus RTU.
Representação Ladder

Estrutura do Bloco
Tipo de Variável |
Nome |
Tipo de Dado |
Descrição |
VAR_INPUT |
Execute |
BOOL |
Habilitação do bloco |
SlaveAddress |
BYTE |
Endereço do escravo |
|
Function# |
BYTE |
Código da função de escrita |
|
InitialDataAddress |
WORD |
Endereço do bit inicial onde os dados serão escritos |
|
NumberOfData |
BYTE |
Número de bits a serem escritos (1 a 128) |
|
Timeout# |
WORD |
Tempo máximo de espera pela resposta do escravo [ms] |
|
Offset# |
BOOL |
Indicação de offset em InitialDataAddress, ou seja, necessidade de subtrair 1 deste número |
|
Value |
BOOL |
Variável que armazena os dados a serem escritos |
|
VAR_OUTPUT |
Done |
BOOL |
Habilitação de saída |
Active |
BOOL |
Sinalizador de aguardo de resposta |
|
Busy |
BOOL |
Sinalizador de que a interface RS485 está ocupada com outra requisição |
|
Error |
BOOL |
Sinalizador de erro na execução |
|
ErrorID |
BYTE |
Identificador do erro ocorrido |
|
VAR |
MB_WRITEBINARY _INST_0 |
MB_WRITEBINARY |
Instância de acesso à estrutura do bloco |
Funcionamento
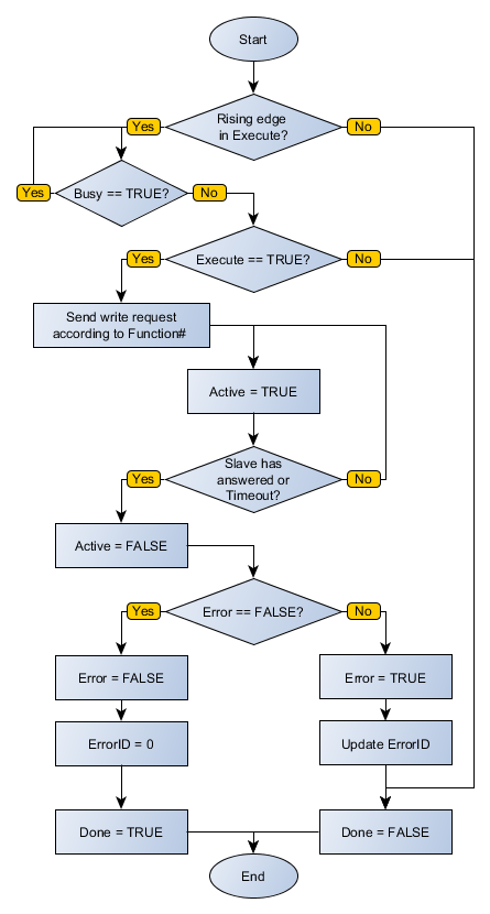
Este bloco, quando detecta uma borda de subida em Execute, verifica se o escravo Modbus RTU no endereço especificado em SlaveAddress está livre para envio de dados (variável Busy em nível FALSE). Caso esteja, envia a requisição de escrita dos valores de Value em um número de bits indicado por NumberOfData no endereço InitialDataAddress utilizando a função escolhida em Function# e seta a saída Active, resetando-a ao receber a resposta do escravo. Caso o escravo não esteja livre, o bloco aguarda Busy ir para nível FALSE para reenviar a solicitação.
|
NOTA! Caso Execute vá para nível FALSE e Busy ainda esteja em nível TRUE, a requisição é cancelada. |
|
NOTA! Value é um array de tamanho igual a NumberOfData. É importante verificar esta compatibilidade para não gerar erros no bloco. |
Quando Execute possui valor FALSE, Done permanece FALSE. A saída Done só é ativada quando o bloco termina a execução com sucesso, permanecendo em nível TRUE até que Execute receba FALSE.
Caso haja algum erro na execução, a saída Error é ativada e ErrorID exibe o código do erro segundo a tabela abaixo.
Código |
Descrição |
0 |
Executado com sucesso |
1 |
Algum dado de entrada inválido |
2 |
Mestre não habilitado |
4 |
Timeout na resposta do escravo |
5 |
Escravo retornou erro |
Fluxograma do Bloco

Exemplo em Ladder

O exemplo acima requisita escrita do dado contido em VALUE, de tamanho descrito por DATA_COUNT, nos endereços posicionados a partir de INIT no escravo Modbus RTU de endereço SLAVE através da função Write Single Coil. Finalizado o bloco com sucesso, a saída Done é ativada.
Exemplo em ST
O exemplo abaixo, exibe as instruções para aplicação do exemplo acima na linguagem ST.
VAR SLAVE : BYTE := 1; INIT : WORD; VALUE : ARRAY [0..4] OF BOOL; MB_WRITEBINARY_INST_0 : FB_MB_WriteBinary; END_VAR
MB_WRITEBINARY_INST_0.Execute := DI1; MB_WRITEBINARY_INST_0( SlaveAddress:=SLAVE, Function:=5, InitialDataAddress:=INIT, NumberOfData:=4, Timeout:=30, Offset:=1, Value:=VALUE); DO1 := MB_WRITEBINARY_INST_0.Done;
|
|---|