En el ejemplo a seguir, vamos a crear una configuración con CFW300. Las ventanas podrán ser diferentes si son configurados otros equipos.
CFW300
1) Botón/Item de Menú Nueva Configuración
En el menú Archivo, haga clic en Nueva Configuración.

Usted también puede utilizar el atajo del teclado (Ctrl+Shift+C) o el botón Nueva Configuración de la Barra de Herramientas: ![]()
2) Ventana Nueva Configuración
Aparecerá una ventana para ingreso del nombre de la configuración y del primer recurso a ser creado. Ingrese los nombres en los respectivos campos y haga clic en Próximo.

|
NOTA! Esta ventana le permite crear un recurso o una aplicación. Las aplicaciones están restringidas a versiones específicas del producto. Consulte el manual del dispositivo para obtener más información sobre las aplicaciones. |
3) Configuración de la Comunicación
La próxima ventana define las opciones de comunicación con el equipo.

4) Selección de las Opciones de Comunicación
Elija las opciones correctas de comunicación.
Si usted selecciona un equipo, la configuración estándar de la comunicación del equipo será cargada en la ventana.
No obstante, verifique si la configuración de la ventana es igual a la del equipo. Si no lo es, actualice esta ventana de acuerdo con la configuración del equipo.

|
¡NOTA!
|
5) Probando la Comunicación
Usted puede verificar si la comunicación está correcta, haciendo clic en el botón Probar de esta ventana.
El campo estado es actualizado. El equipo conectado aparece en el campo estado.

Enseguida, haga clic en Próximo.
6) Selección del Equipo
La ventana presenta el equipo que está conectado al recurso creado.

7) Leer ID
Si usted hace clic en el botón Leer ID, se abrirá una ventana con las informaciones del equipo. Haga clic en OK para cerrar.

Para pasar a la próxima etapa, haga clic en Próximo.
8) Importar del WLP
Aparecerá una nueva ventana donde será posible importar un proyecto Ladder del CFW100 desarrollado en el WLP (WEG Ladder Programmer).

Haga clic en Finalizar para concluir el asistente.
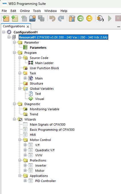
9) Árbol de Configuraciones
Finalizados estos pasos, el árbol con las configuraciones deberá parecerse al de la imagen a seguir.

10) Propiedades del Recurso
Las configuraciones realizadas en el setup podrán ser alteradas posteriormente, en propiedades del recurso.

|
¡NOTA!
|