Bloque que ejecuta una escritura de hasta 128 datos binarios (vía Write Single Coil o Write Multiple Coils) en un esclavo en red Modbus RTU.
Representación Ladder

Estructura del Bloque
Tipo de Variable |
Nombre |
Tipo de Dato |
Descripción |
VAR_INPUT |
Execute |
BOOL |
Habilitación del bloque |
SlaveAddress |
BYTE |
Dirección del esclavo |
|
Function# |
BYTE |
Código de la función de escritura |
|
InitialDataAddress |
WORD |
Dirección del bit inicial donde los datos serán escritos |
|
NumberOfData |
BYTE |
Número de bits a ser escritos (1 a 128) |
|
Timeout# |
WORD |
Tiempo máximo de espera por la respuesta del esclavo [ms] |
|
Offset# |
BOOL |
Indicación de offset en InitialDataAddress, o sea, necesidad de sustraer 1 de este número |
|
Value |
BOOL |
Variable que almacena los datos a ser escritos |
|
VAR_OUTPUT |
Done |
BOOL |
Habilitación de salida |
Active |
BOOL |
Señalizador de espera de respuesta |
|
Busy |
BOOL |
Señalizador de que la interfaz RS485 está ocupada con otra solicitud |
|
Error |
BOOL |
Señalizador de error en la ejecución |
|
ErrorID |
BYTE |
Identificador del error ocurrido |
|
VAR |
MB_WRITEBINARY _INST_0 |
MB_WRITEBINARY |
Instancia de acceso a la estructura del bloque |
Operación
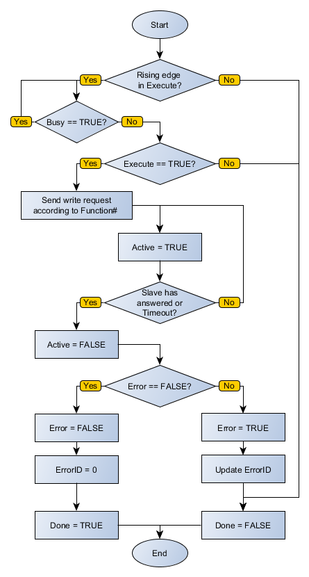
Este bloque, cuando detecta un flanco de subida en Execute, verifica si el esclavo Modbus RTU en la dirección especificada en SlaveAddress está libre para envío de datos (variable Busy en nivel FALSE). En caso de que lo esté, enviará la solicitud de escritura de los valores de Value en un número de bits indicado por NumberOfData a la dirección InitialDataAddress, utilizando la función escogida en Function# y ajustando la salida Active, reseteándola al recibir la respuesta del esclavo. En caso de que el esclavo no esté libre, el bloque aguardará que Busy pase a nivel FALSE para reenviar la solicitud.
|
¡NOTA! En caso de Execute pase a nivel FALSE y Busy aún esté en nivel TRUE, la solicitud será cancelada. |
|
¡NOTA! Value es un array de tamaño igual a NumberOfData. Es importante verificar esta compatibilidad para no generar errores en el bloque. |
Cuando Execute tiene valor FALSE, Done permanece FALSE. La salida Done sólo es activada cuando el bloque termina la ejecución exitosamente, permaneciendo en nivel TRUE hasta que Execute reciba FALSE.
En caso de que haya algún error en la ejecución, la salida Error será activada y ErrorID exhibirá el código del error según la tabla de abajo.
Código |
Descripción |
0 |
Ejecutado exitosamente |
1 |
Algún dato de entrada inválido |
2 |
Maestro no habilitado |
4 |
Timeout en la respuesta del esclavo |
5 |
El esclavo retornó error |
Diagrama de Flujo del Bloque

Ejemplo en Ladder

El ejemplo de arriba solicita la escritura del dato contenido en VALUE, de tamaño descrito por DATA_COUNT, en las direcciones posicionadas a partir de INIT, del esclavo Modbus RTU, de dirección SLAVE, a través de la función Write Single Coil. Finalizado exitosamente el bloque, será activada la salida Done.
Ejemplo en ST
El siguiente ejemplo muestra las instrucciones para aplicar el ejemplo anterior en el lenguaje ST.
VAR SLAVE : BYTE := 1; INIT : WORD; VALUE : ARRAY [0..4] OF BOOL; MB_WRITEBINARY_INST_0 : FB_MB_WriteBinary; END_VAR
MB_WRITEBINARY_INST_0.Execute := DI1; MB_WRITEBINARY_INST_0( SlaveAddress:=SLAVE, Function:=5, InitialDataAddress:=INIT, NumberOfData:=4, Timeout:=30, Offset:=1, Value:=VALUE); DO1 := MB_WRITEBINARY_INST_0.Done;
|
|---|