Block that performs a writing of up to sixteen 16-bit registers (via Write Single Register or Write Multiple Registers) of a server on the Modbus TCP network.
Ladder Representation

Block Structure
Variable Type |
Name |
Data Type |
Description |
VAR_INPUT |
Execute |
BOOL |
Block enabling |
ServerAddress |
DWORD |
Server IP address (Ex: 192.168.0.1) |
|
ServerPort |
WORD |
Modbus TCP Port of the server (Standard: 502) |
|
UnitID |
BYTE |
UnitID do servidor (Standard: 255) |
|
Function# |
BYTE |
Writing function code |
|
InitialDataAddress |
WORD |
Initial register address to be written |
|
NumberOfData |
BYTE |
Number of registers to be written (1 to 16) |
|
Timeout# |
WORD |
Maximum waiting time for the server response [ms] |
|
Offset# |
BOOL |
Offset Indication in InitialDataAddress, i.e., need to subtract 1 from this number |
|
Value |
BYTE SINT USINT WORD UINT INT DWORD UDINT DINT REAL |
Variable that stores the data to be written |
|
VAR_OUTPUT |
Done |
BOOL |
Output enabling |
Active |
BOOL |
Awaiting response flag |
|
Busy |
BOOL |
Flag indicating the connection is busy with another request |
|
Error |
BOOL |
Error in the execution flag |
|
ErrorID |
BYTE |
Identifier of the occurred error |
|
VAR |
MB_TCPWRITEREGISTER_INST_0 |
MB_TCPWRITEREGISTER |
Instance of access to block structure |
Operation
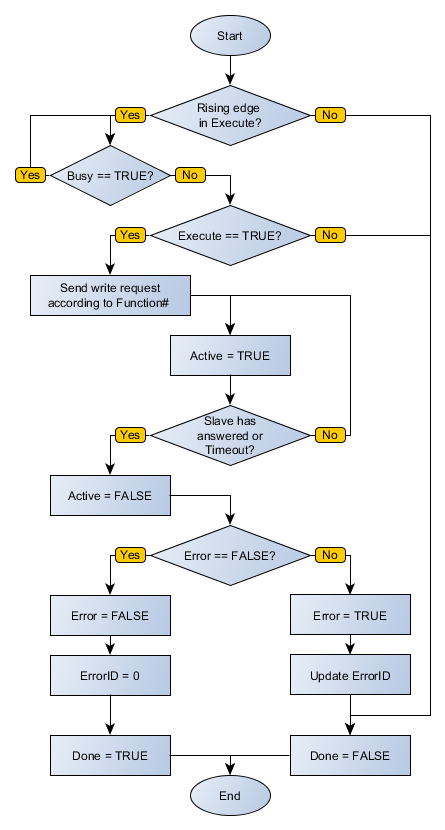
When this block detects a leading edge on Execute, it checks whether the Modbus TCP server in specified address in ServerAddress is free to send data (Busy variable at FALSE level). If so, it sends the writing request of Value values in a number of registers indicated by NumberOfData in InitialDataAddress address using chosen function in Function# and sets the Active output, resetting it when receiving the response from the server. If the server is not free, the block waits Busy go to FALSE level to resubmit the request.
|
NOTE! If Execute goes to FALSE level and Busy is still at TRUE level, the request is canceled. |
|
NOTE! Value is an array of number of bits NumberOfData multiplied by 16. That is, if NumberOfData is 16, Value can be an array of 32 BYTE positions, 16 WORD positions or 8 DWORD positions. It is important to check this compatibility not to generate errors in the block. |
When Execute has FALSE value, Done remains FALSE. The Done output is only activated when the block finishes executing successfully, remaining at TRUE level until Execute receives FALSE.
If there is any error in the execution, the Error output is enabled and ErrorID displays an error code according to the table below.
Code |
Description |
0 |
Executed successfully |
1 |
Invalid input data |
2 |
Client not enabled |
4 |
Timeout in server response |
5 |
Server returned error |
6 |
Failed to connect to server |
7 |
TCP/IP connection terminated prematurely |
Compatibility
Device |
Version |
PLC300 |
1.30 or higher |
Block Flowchart

Example in Ladder

The example above requests written data contained in VALUE, with size described by DATA_COUNT, at addresses positioned from INIT on Modbus TCP server at SERVER:PORT address using the function Write Multiple Registers. The block ends successfully, Done output is activated.
Example in ST
The example below displays the instructions for applying the example above in the ST language.
VAR SERVER : DWORD := 16#C0A8000A; // 192.168.0.10 = 3232235530 PORT : WORD := 502; UNITID : BYTE := 255; INIT : WORD; DATA_COUNT : BYTE; VALUE : ARRAY [0..4] OF WORD; MBTCP_WRITEREGISTER_INST_0 : FB_MBTCP_WriteRegister; END_VAR
MBTCP_WRITEREGISTER_INST_0.Execute := DI1; MBTCP_WRITEREGISTER_INST_0( ServerAddress:=SERVER, ServerPort:=PORT, UnitID:=UNITID, Function:=16, InitialDataAddress:=INIT, NumberOfData:=DATA_COUNT, Timeout:=50, Offset:=0, Value := VALUE); DO1 := MBTCP_WRITEREGISTER_INST_0.Done;
|
|---|