No exemplo a seguir, vamos criar uma configuração com CFW300. As janelas poderão ser diferentes se forem configurados outros equipamentos.
CFW300
1) Botão/Item de Menu Nova Configuração
No menu Arquivo, clique em Nova Configuração.

Você também pode utilizar o atalho do teclado (Ctrl+Shift+C) ou o botão Nova Configuração da Barra de Ferramentas: ![]()
2) Janela Nova Configuração
Aparecerá uma janela para inserção do nome da configuração e do primeiro recurso a ser criado. Insira os nomes nos respectivos campos e clique em Próximo.

|
NOTA! Esta janela permite a criação de um Recurso ou de uma Aplicação. Aplicação está restrita a algumas versões de produtos específicos. Consulte o manual do equipamento para mais informações sobre as Aplicações. |
3) Configuração da Comunicação
A próxima janela define as opções de comunicação com o equipamento.

4) Seleção das Opções de Comunicação
Escolha as opções corretas de comunicação.
Se você selecionar um equipamento, a configuração padrão de comunicação do equipamento será carregada.

Dependendo da camada física utilizada, será necessário rever esta configuração quando o equipamento for conectado ao WPS, em momento futuro.
Por exemplo, se for utilizado o acessório CFW300-CUSB no CFW300, o Windows cria uma porta serial USB que é conhecida somente no momento da conexão do equipamento e microcomputador.
5) Testando a Comunicação
Neste momento não será possível testar a comunicação (equipamento não está conectado).
Assim, clicando em Testar, o estado aparece como Equipamento offline.

6) Seleção do Equipamento
A janela apresenta o equipamento que está conectado ao recurso criado. Quando estiver offline, preencha as informações manualmente.

7) Ler ID
Se você clicar no botão Ler ID e como não há equipamento conectado, uma janela de falha será apresentada (falha de conexão do equipamento). Clique OK para fechar.

Para ir para a próxima etapa, clique Próximo.
8) Importar do WLP
Uma nova janela aparece onde é possível importar um projeto Ladder do CFW100 desenvolvido no WLP (WEG Ladder Programmer).

Clique Finalizar para concluir o assistente.
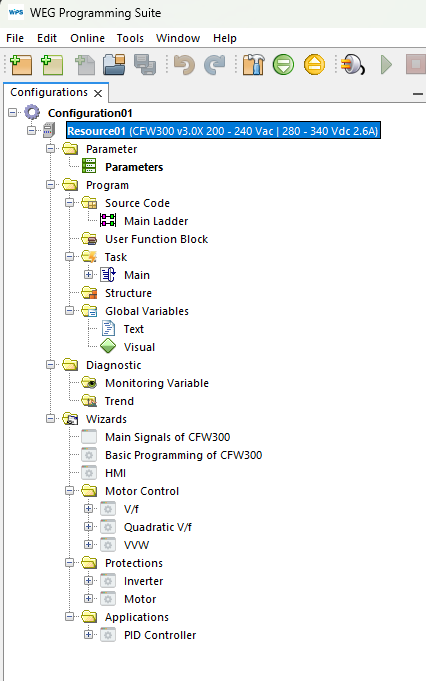
9) Árvore de Configurações
Ao fim destes passos, a árvore com as configurações deve estar parecida com a da imagem a seguir.

10) Propriedades do Recurso
As configurações realizadas no setup podem ser alteradas posteriormente em propriedades do recurso.
