La pantalla de configuración de parámetros es utilizada para la configuración y monitoreo de todos los parámetros del equipo, inclusive los parámetros de usuario.
|
¡NOTA! La lectura y escritura de los parámetros se realiza a través de esta pantalla. Para que los parámetros se guarden en el RUW100, es necesario dar un comando Guardar Parámetros en Flash en PAR_0204. |
Abajo sigue una visión general sobre la pantalla de configuración de parámetros.

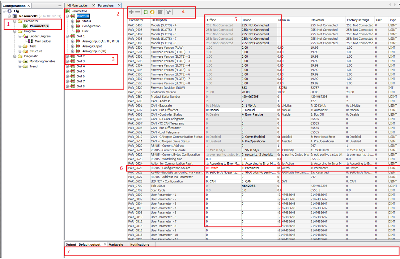
| 1. | Archivos de parámetros: En esta parte quedan todos los archivos de configuraciones de parámetros creados por el usuario. Observe que cuando el archivo tenga un muñeco dibujado sobre la tabla, significa que esta tabla de parámetros posee parámetros/grupo de parámetros ocultos. |
| 1.1. | Al seleccionar dos archivos de configuración de parámetros, se puede compararlos a través del menú contextual (haciendo clic derecho y seleccionando comparación de parámetros). |
| 2. | Grupos de parámetros: En este árbol son mostrados todos los grupos de parámetros, observe que un mismo parámetro puede encontrarse en más de un grupo, sin embargo, cuando su valor es modificado, éste será modificado en todos los grupos a los que pertenzca. |
| 3. | Grupos de parámetros modificados: Cuando los grupos de parámetros contienen el muñeco sobre la tabla, significa que éstos poseen parámetros ocultos. |
| 4. | Comandos: Sigue, abajo, la descripción de los comandos por orden de exhibición: |
| 4.1. | Visualizar parámetro: En caso de que algún parámetro haya sido ocultado, este botón permite tornarlo visible nuevamente. |
| 4.2. | Ocultar parámetro: Basta seleccionar uno o más parámetros en la tabla y seleccionar esta acción para que los parámetros sean ocultos. |
| 4.3. | Grabar tabla: Grava los valores de los parámetros exhibidos en la pantalla del equipo, los valores enviados son los presentes en la columna Usuario. El flujo es Usuario -> Monitoreado (equipo) |
| 4.4. | Leer tabla: Lee los valores de los parámetros del equipo exhibidos en la columna Monitoreado y los graba en el archivo de parámetros de la columna Usuario. El flujo es Monitoreado (equipo) -> Usuario |
| 4.5. | Parámetros del usuario: Abre una pantalla para edición de los parámetros del usuario. |
| 4.6. | Filtro: Abre una opción de filtro de parámetros, pudiendo filtrar por número de parámetro o por descripción. |
| 5. | Parámetros del Usuario y Parámetros Monitoreado: En estas dos columnas ocurre la visualización off-line y on-line de los parámetros. Se puede decir que la columna Usuario muestra los valores que están en el archivo localizado en la computadora y la columna Monitoreado muestra los valores que están efectivamente grabados en el equipo. Siempre que usted use la opción de Grabar Parámetro los valores enviados serán de la columna Usuario a la columna Monitoreado, o sea, Archivo -> Equipo, en el caso de la lectura, el flujo se invierte siendo de la columna Monitoreado para Usuario, o sea, Equipo -> Archivo. En caso de que desee alterar los valores directamente en el equipo sin alterarlos en el archivo, basta hacer clic sobre la columna monitoreado y alterarlos. La alteración se llevará a cabo de forma on-line. |
| 6. | Parámetros modificados: Siempre que un valor de un parámetro sea diferente entre las columnas Usuario y Monitoreado éste permanecerá en rojo. |
| 7. | Salida: En esta pantalla son exhibidas las informaciones de error, en caso de que los errores ocurran durante la escritura y/o lectura de parámetros. |