A tela de configuração de parâmetros é utilizada para a configuração e monitoração de todos os parâmetros do equipamento, inclusive os parâmetros de usuário.
|
NOTA! A leitura e escrita dos parâmetros é realizada através desta tela. Para que os parâmetros fiquem salvos na RUW100, é necessário dar um comando Salvar Parâmetros na Flash em PAR_0204. |
Abaixo segue uma visão geral sobre a tela de configuração de parâmetros.

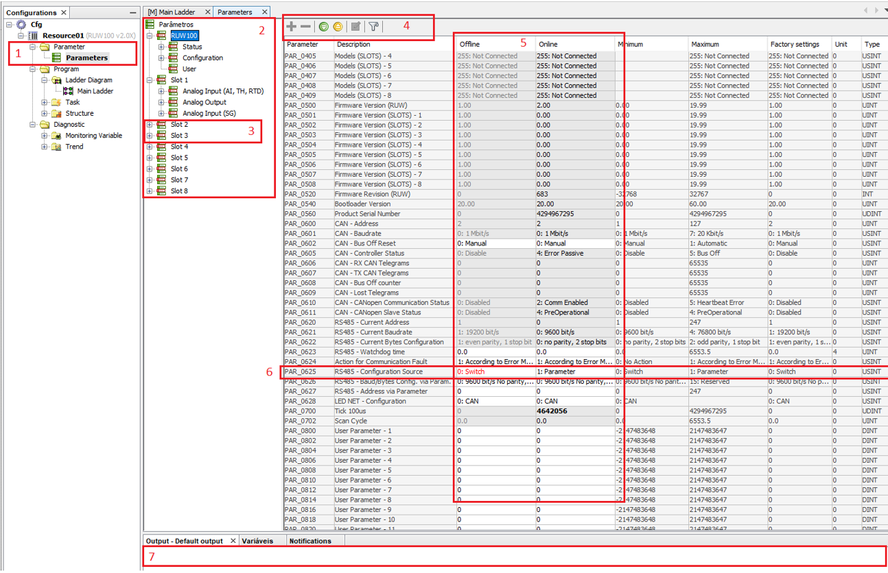
| 1. | Arquivos de parâmetros: Nesta parte ficam todos os arquivos de configurações de parâmetros criados pelo usuário. Observar que quando o arquivo tiver um boneco desenhado sobre a tabela, significa que esta tabela de parâmetros possui parâmetros/grupo de parâmetros ocultos. |
| 1.1. | Ao selecionar dois arquivos de configuração de parâmetros é possível compará-los através do menu de contexto (acionando o botão direito do mouse e selecionando a comparação de parâmetros). |
| 2. | Grupos de parâmetros: Nesta árvore são mostrados todos os grupos de parâmetros, observar que um mesmo parâmetro pode encontrar-se em mais de um grupo, porém quando seu valor for modificado este será modificado em todos os grupos que pertencer. |
| 3. | Grupos de parâmetros modificados: Grupos de parâmetros que contenham o boneco sobre a tabela significam que estes possuem parâmetros ocultos. |
| 4. | Comandos: Segue abaixo descrição dos comandos por ordem de exibição: |
| 4.1. | Reexibir parâmetro: Caso algum parâmetro tenha sido oculto este botão permite torná-los visíveis novamente. |
| 4.2. | Ocultar parâmetro: Basta selecionar um ou mais parâmetros na tabela e disparar esta ação para que os parâmetros sejam ocultos. |
| 4.3. | Escrever Parâmetros para a RUW100: Grava os valores dos parâmetros exibidos na tela no equipamento, os valores enviados são os presentes na coluna Usuário. O fluxo é Usuário -> Monitorado (equipamento). |
| 4.4. | Ler Parâmetros da RUW100: Lê os valores dos parâmetros do equipamento exibidos na coluna Monitorado e grava no arquivo de parâmetros na coluna Usuário. O fluxo é Monitorado (equipamento) -> Usuário. |
| 4.5. | Editar Parâmetros do usuário: Abre uma tela para edição dos parâmetros do usuário. |
| 4.6. | Procurar Parâmetros: Abre uma opção de filtro de parâmetros, podendo filtrar por número do parâmetro ou descrição. |
| 5. | Parâmetros Online e Offline: Nestas duas colunas ocorre a visualização off-line e on-line dos parâmetros pode-se assim dizer, a coluna Offline mostra os valores que estão no arquivo localizado no computador e a coluna Online mostra os valores que estão efetivamente gravados dentro do equipamento. Sempre que você usar a opção de Gravar Parâmetro, os valores enviados serão da coluna Usuário para a coluna Monitorado, ou seja, do Arquivo para o Equipamento, no caso da leitura o fluxo se inverte sendo da coluna Monitorado para Usuário, ou seja, do Equipamento para o Arquivo. Caso deseja alterar os valores diretamente no equipamento sem alterar no arquivo, basta clicar sobre a coluna monitorado e alterar os valores, que a alteração ocorrerá de forma on-line. |
| 6. | Parâmetros modificados: Sempre que um valor de um parâmetro estiver diferente entre as colunas Offline e Online, este ficará em vermelho. |
| 7. | Saída: Nesta tela são exibidas informações de erro, caso estes ocorram durante a escrita e ou leitura dos parâmetros. |