Os parâmetros podem ser ocultos/reexibidos de duas formas, sendo estas de forma individual ou por grupo.
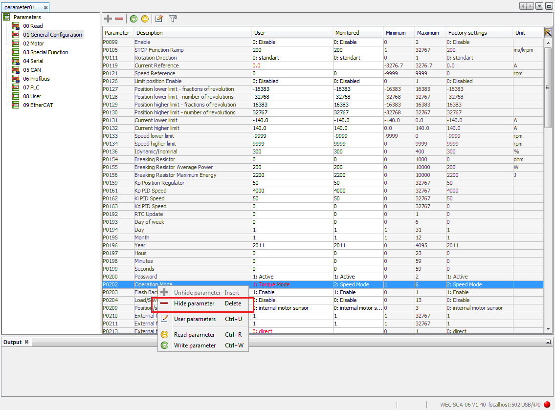
| 1. | Ocultar Parâmetros. Para ocultar um parâmetro individualmente basta clicar sobre o parâmetro desejado com o botão direito do mouse e selecionar a opção Ocultar Parâmetro, se preferir também pode apenas pressionar a tecla Delete. |

| 2. | Reexibir Parâmetros. Para exibir os parâmetros que foram ocultos clique com o botão direito do mouse e escolha a opção Reexibir parâmetros ou pressione a tecla Insert, após isto uma nova janela se abrirá exibindo os parâmetros que estão ocultos então basta selecionar os desejados e confirmar. |
|
NOTA! Os parâmetros exibidos nesta nova janela são somente os que pertencem ao filtro atual conforme seleção na árvore de grupos de parâmetros, nas imagens abaixo o grupo CAN está selecionado isto significa que somente os parâmetros ocultos deste grupo serão exibidos. |



| 3. | Ocultar Grupos de Parâmetros. Para ocultar um grupo de parâmetros basta selecionar o grupo desejado na árvore e usar a opção Ocultar Grupo. |


| 4. | Reexibir Grupos de Parâmetros. Para exibir um grupo de parâmetros que foi oculto, basta selecionar a raiz da árvore de grupos e selecionar a opção Reexibir grupo, na sequência uma janela se abrirá exibindo os grupos que estão ocultos então basta selecionar o grupo que deseja desocultar. |



| 5. | Ocultar e Reexibir Parâmetros e Grupos de Parâmetros. Através desta opção se tem o controle total dos parâmetros e grupos de parâmetros, é possível ocultar e reexibir parâmetros individuais, múltiplos parâmetros, grupos individuais e múltiplos grupos em uma mesma ação. |

